あなたも興味があるかもしれません...
Following are the options for which community owner can edit from their end :
:
Communities >> Content >> User
に移動します。
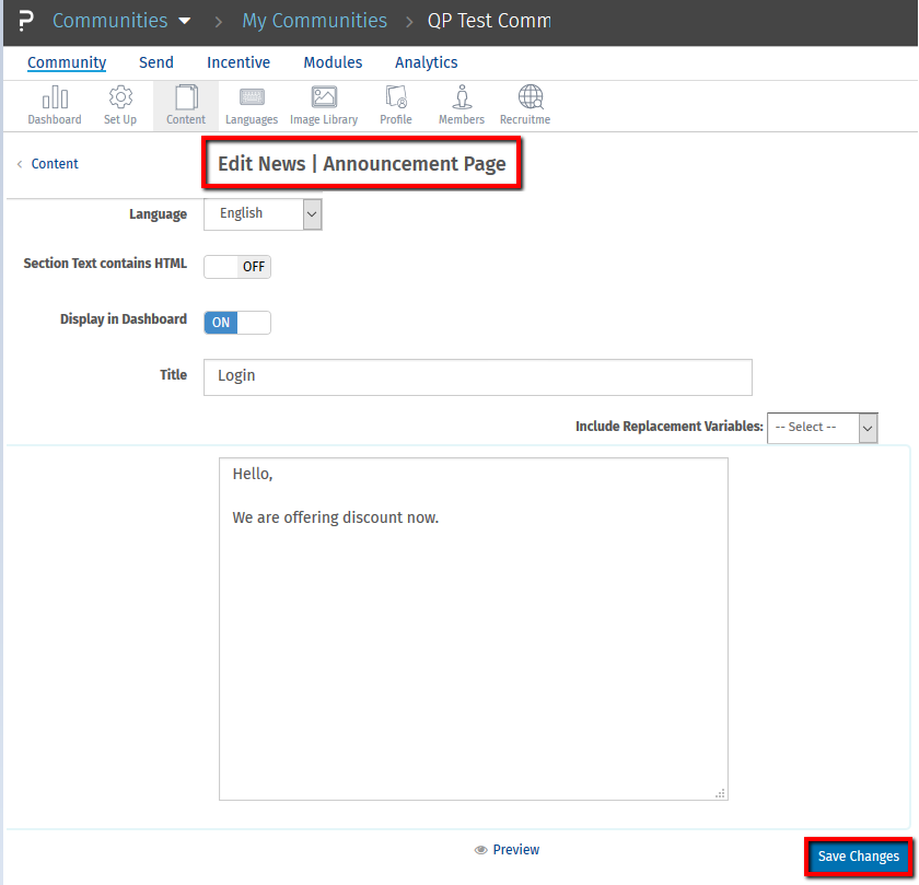
このオプションでは、コミュニティ所有者はコミュニティ訪問者にウェルカム メッセージやお知らせを入れることができます。メンバーがサインアップするかコミュニティにログインすると、メンバーはホームページでこのウェルカム メッセージまたはお知らせテキストを確認できるようになります。このメッセージは、設計に従ってログイン後のホームページに表示されます。
For example below is the message set for member home page :
プロフィールのカスタム メッセージは、メンバーの [プロフィール] セクションに表示されます。このフィールドを使用して、コミュニティのメンバーに挨拶することができます。
訪問者が Web サイトをどのように使用するか、または訪問者の使用状況を監視するために、コミュニティ所有者はピクセル追跡方法を使用します。これは、特定のページ (この場合はホームページ) に小さな 1x1 画像を配置するプロセスであり、訪問者がその特定のページをいつ読み込むかがわかります。
Please follow the procedure :
この機能は、次のライセンスで利用できます。