Grupos de resposta [versão BETA]
O que é grupo de resposta?
Grupo de resposta é o conjunto de opções de resposta que são distribuídas e exibidas juntas para os respondentes para fornecer mais contexto sobre as opções de resposta.
Como atribuir um grupo a uma opção de resposta?
Para atribuir um novo grupo de resposta a uma opção de resposta, siga as etapas abaixo:
- Vá para: Pesquisa » Editar » Pergunta de múltipla escolha
- Clique na seta para baixo "v" perto da opção de resposta e no menu suspenso, clique na opção Designar Grupo
- No menu suspenso, insira o nome do grupo de resposta e pressione o Enter no teclado.
- Assim que o grupo for criado, você poderá ver esse grupo na lista de grupos de resposta. Para atribuir a opção de resposta a um grupo existente, selecione o grupo de resposta no menu suspenso e a opção de resposta será atribuída ao grupo selecionado.
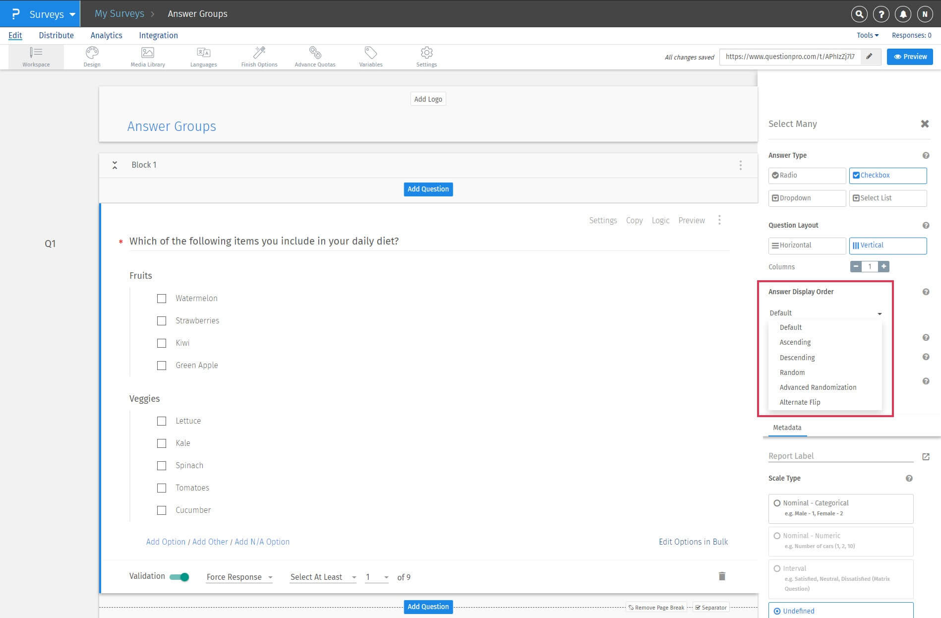
Quais são as opções de ordem de exibição de respostas disponíveis para grupos de respostas?
A ordem de exibição de resposta será aplicada primeiro aos grupos de resposta e, em seguida, às opções de resposta dentro dos grupos de resposta. A seguir estão as opções de exibição de resposta disponíveis para os grupos de resposta:
- Padrão: grupos e opções de resposta serão exibidos na mesma ordem definida pelo usuário.
- Ascendente: grupos e opções de resposta serão classificados em ordem crescente em ordem alfabética.
- Descendente: opções de resposta serão classificadas em ordem decrescente alfabeticamente.
- Aleatório: opções de resposta serão mostradas aleatoriamente para cada entrevistado. Você também pode selecionar quantas opções de resposta pode randomizar
- Randomização avançada: usando esta opção, você pode criar categorias de grupos de resposta e / ou opções. Em seguida, você pode randomizar todos os grupos / escolhas em uma categoria e exibir aleatoriamente um número especificado de grupos / escolhas em outra categoria.
- Flip alternado: grupos e opções de resposta serão exibidos na ordem normal e inversa decidida pelo usuário, alternativamente. Por exemplo, se estivermos coletando feedback em uma escala de negativo para positivo e a opção negativa for a primeira opção, o sistema exibirá alternativamente uma escala de negativo para positivo e de positivo para negativo, o que ajuda a eliminar qualquer tendência quando respondendo a uma pesquisa.
Como posso atribuir novamente ou remover uma opção de resposta para / de um grupo de resposta?
Para reatribuir uma opção de resposta a outro grupo. Por favor, siga os passos abaixo:
- Vá para: Pesquisa » Editar » Pergunta de múltipla escolha
- Para atribuir um grupo de resposta existente a uma opção de resposta, selecione o grupo de resposta no menu suspenso e a opção de resposta será atribuída ao grupo selecionado.
- Da mesma forma, para remover uma opção de resposta de um grupo de resposta, selecione Nenhum no menu suspenso e a opção de resposta será removida do grupo.
Posso exibir os grupos de resposta em layout horizontal?
Sim, você pode usar a opção de layout de pergunta na configuração da pergunta para exibir as opções de resposta em layout horizontal usando o layout de pergunta Horizontal Vertical e aumentando o número de colunas. Consulte a captura de tela a seguir para saber o mesmo:
O aplicativo offline suportará grupos de resposta?
Sim, o aplicativo offline certamente oferecerá suporte ao recurso de grupos de resposta. Consulte a seguinte captura de tela para o mesmo:
Tipos de perguntas com suporte:
- Multiplecho: Selecione um
- Multiplecoice: selecione muitos
Obrigado por enviar feedback.