Communities - User Options
Following are the options for which community owner can edit from their end :
- News | Announcement
- Profile Custom-Message
- Pixel Tracking
Where this option is available ?
Go to : Communities >> Content >> User
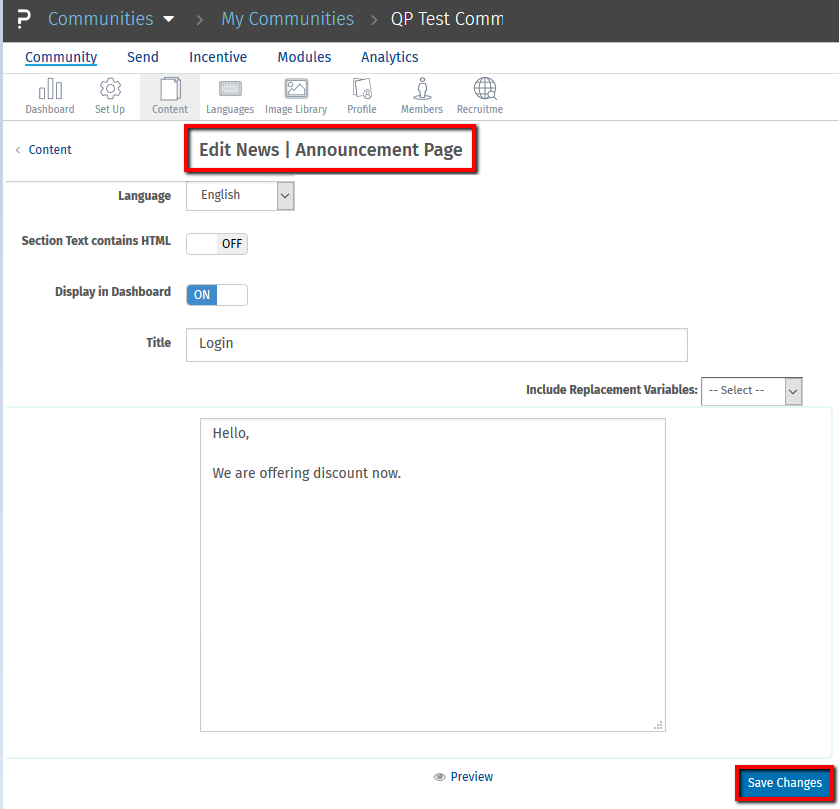
What is News | Announcement option ?
In this option community owner can put some welcome message or announcement for the community visitor. Once member sign up or Login into the community, on home page member is able to see this Welcome message or Announcement text. This message will appeare on Home page after login as per the design.
For example below is the message set for member home page :
What is Profile Custom-Message ?
Profile custom message is displayed under members My Profile section. You can use this field to greet the community members.
What is Pixel Tracking option ?
To monitor how visitors use your website or usage of visitor, community owner uses pixel tracking method. This is a process that involves placing small 1x1 images on specific pages (home page in our case), so you will know when visitors load that specific page.
How Pixel Tracking works ?
Please follow the procedure :
- Community owner should create an image with a height and width that are both one pixel.
- Color the image so that it is the same color as your website's background or make it transparent if using graphics software such as the GIMP, Photoshop or Paint Shop Pro that supports transparency.
- Save the image as a .gif or .png file, giving it a descriptive name so that you can easily recognize the page that the pixel is tracking(in our case home page).
- Place image in the folder where other images for your website's pages are saved.
- In our option community owner can put that image shown as below :
- After the settings done for pixel track one can put logic to count how many times this pixel image fired on screen.
- Each time member sign up and the home page is viewed, the single-pixel image will be loaded once but will not be visible to the user. Each of these views will increase the view statistics for the image after new member sign up by one in your community's usage statistics.
- For this user admin given rights to check this count
License
This feature is available with the following license :
Communities
Thank you for submitting feedback.