Answer Groups
    
        
                What is answer group?
                       
        Answer group is the set of answer options that are clubbed and displayed together to the respondents to give more context around the answer options.
     
    
        
                How to assign a group to an answer option?
                       
        
        To assign a new answer group to an answer option please follow the steps below:
        
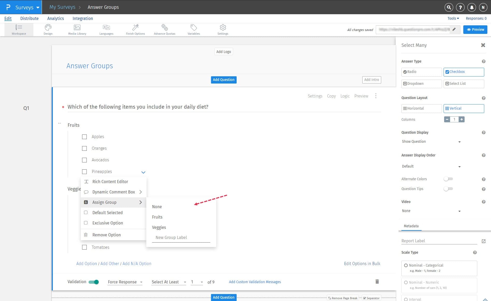
            - Go to: Survey » Edit » Multi-choice Question
- Click on the down arrow "v" near the answer option and in the drop-down menu, click on the Assign Group option.
- In the drop-down menu, enter the name of the answer group and hit the Enter or Return button on your keyboard.
- Once the group is created you can see that group in the list of answer groups, to assign the answer option to an existing group, select the answer group from the drop-down menu and the answer option will be assigned to the selected group.
 
    
    
        
                What are the answer display order options avaliable for answer groups?
                       
        The answer display order will be first applied to the answer groups and then to the answer options within the answer groups.Following are the answer display options available for the answer groups:
        
        
            - Default: Answer groups & options will be displayed in the same order as set by the user.
- Ascending: Answer groups & options will be sorted in ascending order alphabetically.
- Descending: Answer options will be sorted in descending order alphabetically.
- Random: Answer options will be shown randomly to each respondent. You can also select how many answer options you can randomize
- Advanced Randomization: Using this option you can create categories of answer groups and/or choices. Then, you can randomize all groups/choices in one category and randomly display a specified number of groups/choices in another category.
- Alternate Flip: Answer groups & options will be displayed in the regular and reverse order decided by the user, alternatively. For example, if we are collecting feedback on a negative to positive scale and the negative option is the first option, then the system will alternatively display a negative-to-positive and a positive-to-negative scale, this helps eliminate any bias when answering a survey. 
 
    
    
        
                How can I re-asign or remove an answer option to/from an answer group?
                       
        
            To reassign an answer option to another group. Please follow the steps below:
            
            - Go to: Survey » Edit » Multi-choice Question
- To assign an existing answer group to an answer option, select the answer group from the drop-down menu and the answer option will be assigned to the selected group.
- Similarly, to remove an answer option from an answer group select None from the dropdown menu and the answer option will be removed from the group.
 
    
        
        
                Can I display the answer groups in horizontal layout?
                       
        Yes, you can use the question layout option under the question setting to display the answer options in horizontal layout by either using the Horizontal question layout or using the Vertical question layout and increasing the number of columns. Please refer to the followin screenshot for the same:
            
                
                       
              
    
        
     
    
        
                Will the offline app support answer groups?
                       
        Yes, the offline app will surely support the answer groups feature. Please refer to the following screenshot for the same:
        
                
                       
              
    
        
     
    
        
        
                Supported question types:
                       
        
                
                    - Multiplechoice: Select One
- Multiplechoice: Select Many
 
    
    
 
     
   
   
   
      Thank you for submitting feedback.